SQL Database Modeler
About Business
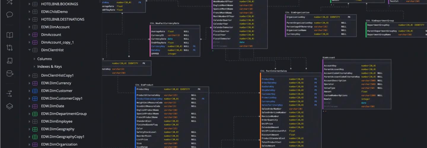
SqlDBM is a powerful online database modeling tool designed to simplify complex data architecture. It enables teams to design, visualize, and manage SQL databases without writing code. From conceptual to physical models, SqlDBM supports collaboration, version control, and seamless integration for faster, error-free development.
Other Businesses
IT Services & Computer Repair
KJ Technology
IT Services & Computer Repair
INNOVATIQ SYSTEMS PVT. LTD
Mobile Phone Repair
Dash Cellular Repair
Mobile Phone Repair
IMobile Repair
Data Recovery
SALVAGEDATA Recovery Services
IT Services & Computer Repair
Xwiz Analytics LLP
IT Services & Computer Repair
CMIT Solutions
IT Services & Computer Repair